
随着中国城镇化、人口老龄化进程的加快,居民各类慢性病患病率日益升高,医疗和公共卫生领域面临的慢性病防控形势愈加严峻。运动转诊(PARS)作为重要的诊疗方式之一,在国外慢性病防治中取得了明显成效,其中澳大利亚的PARS成为"诊疗+协疗"的典范。本研究全面梳理了澳大利亚PARS的形成与发展,并对其实施经验进行汇总分析。结合中国医疗卫生和运动康复领域发展现状,建议从以下方面构建中国全科诊疗与运动协疗的分担和互动机制:构建以全科医学为核心的转诊架构,促进全科诊疗与运动协疗协同治理;健全全科医学与锻炼生理学人才培养体系,加快培养医用运动与健康教练;推进服务制度体系创新,加快全科诊疗与运动协疗科学化流程建设;大力发挥互联网优势,搭建全科诊疗与运动协疗的数据信息平台。
本刊2023年版权归中国全科医学杂志社所有
未经编辑部许可,不得任意转载和摘编
本刊所发表作品仅为作者观点,并不代表编委会和编辑部意见
如有印装质量问题请向本刊发行部调换
随着经济的不断发展和医疗水平的逐渐提高,中国人均寿命明显增长[1]。然而在社会工业化、城镇化和老龄化背景下,居民的生活方式发生转变,随之而来的行为危险因素增加,居民疾病谱发生改变,面临的健康风险尤其是慢性病风险呈快速增长趋势,由慢性病导致的失能和死亡人数不断增多[1,2]。有数据显示,仅2019年中国慢性病患病人数已超过2.6亿[3]。全球疾病负担数据还显示,中国居民与身体活动(physical activity)不足相关疾病的医疗花费在2013年已达48.6亿美元,占全球的10%[4]。综合来看,中国慢性病防控面临的挑战巨大,居民身体活动不足及由此导致的疾病风险问题日益突出。2016年,中共中央国务院印发《"健康中国2030"规划纲要》,要求发展健康服务新业态,优化多元办医格局[5]。2022年,国务院办公厅印发《"十四五"国民健康规划》,再次明确要推进健康相关业态融合发展,加快建设分级诊疗体系,优化医疗服务模式[6]。运动转诊(physical activity referral schemes,PARS)又称运动转介(exercise referral schemes,ERS),是由全科医生将健康风险增加的身体活动不足者转诊给专业的运动生理师,由运动生理师为患者制定个性化锻炼计划,并指导其进行一定周期的体育锻炼[7]。PARS建立于20世纪90年代,澳大利亚于21世纪初期开始探索,提倡将身体活动评估与促进作为常规内容纳入卫生保健和临床诊疗,同时依托完善的医疗体系推动医学诊疗服务和运动协疗服务发挥各自优势,进而成为"诊疗+协疗"的典范[8,9]。本文采用文献分析法、类比归纳法、逻辑分析法,对澳大利亚PARS的实施经验进行汇总分析,并探讨其对中国全科诊疗与运动协疗分担互动机制的启示,以期在推动构建新发展环境下诊疗体系的背景下,为中国加强慢性病防控、优化多元办医格局提供参考。
保持健康的生活方式是除临床诊疗外,能够有效、主动降低慢性病发病率和死亡率的重要方式[10]。随着居民生活方式和疾病谱的转变,这一结论逐渐得到社会各界的认可,包括欧洲联盟理事会、世界卫生大会等权威机构[11,12]。在此背景下,通过提高身体活动来促进健康的活动在西方迅速展开。1996年,英国卫生部发布《英国国民身体活动指南》,为国民科学提高身体活动提供了具体建议,但这一措施的实施效果并不理想[13]。然而有数据显示,英国每年约有85%的居民会到全科医生处就诊,鉴于这一现状,将身体活动干预纳入初级保健服务范畴成为英国促进国民健康的最优选择[14]。因此,由全科医生和初级保健医生主导诊疗,由专业运动生理师分担协疗的PARS在英国正式形成。自20世纪末,澳大利亚的肥胖、糖尿病、心血管疾病等慢性病发病率逐年上升[15]。澳大利亚健康与福利研究所(AIHW)发布的《2003年国民身体活动年度报告》显示,2.6%的疾病由身体活动不足导致,包括糖尿病、肠癌、子宫癌、痴呆、乳腺癌、冠心病及卒中等[16],此外约7.5%的≥25岁居民有被诊断为2型糖尿病的风险[17]。因此,将PARS纳入国民各类慢性病诊疗,成为澳大利亚解决因身体活动不足导致的各类健康问题、促进国民主动参与身体活动的必要策略。
进入21世纪以来,PARS作为一项通过跨专业合作促进患者进行身体活动的计划在澳大利亚多地区得到实施[18,19,20],这一措施为全科医生询诊和居民身体活动转介服务打开了全新思路。首先,澳大利亚逐步将PARS纳入全科医学诊疗体系,这意味着参与PARS可以享受澳大利亚全民医疗保险(Medicare)[21],这一举措无疑极大地促进了转诊服务的推广。其次,澳大利亚将转诊服务纳入卫生和老龄化部(DoHA)工作范围,由卫生执业医师监管机构(AHPRA)、体育与运动科学协会(ESSA)负责转诊服务的机构认证和管理,并将转诊营养管理培训职责赋予澳大利亚运动营养师协会(SDAA),同时会考虑转诊服务各参与主体的利益加以协调[22]。再次,由澳大利亚卫生部(Department of Health)提出《运动转诊框架》的制定和修订,并逐步出台《运动转诊框架》《运动转诊计划设计、实施和评估工具包》等指导文件[23]。这些措施推动了PARS在澳大利亚的实施,促进了全科诊疗与运动协疗分担机制的协同,使PARS在各类慢性病防治中取得明显成效。从实施效果来看,截至2015年,澳大利亚88.9%的初级保健机构参与了PARS服务[24]。近期调查结果显示,91%的慢性病就诊者表示PARS使其不同程度地参与了身体活动;进一步评估结果表明,82%的全科医生和99%的运动生理师在这一过程中发挥了重要推动作用[25]。可以看出,澳大利亚PARS从发展到逐步实践,极大地提高了国民身体活动参与度,取得了较好的实践效果。
澳大利亚具有较为完善的医疗服务制度,在将PARS纳入医疗体系后,又制定并完善了一系列保障性制度。第一,充分利用全科首诊制度。在澳大利亚医疗体系中,全科医生是患者的第一接触者,居民需要就医时,首先要去全科医生处,这是其获得医保补偿的前提[26]。全科医生会根据患者的诊断结果、参保情况等给出最优建议,如遇到久坐不动、糖尿病、卒中等慢性病患者,全科医生会首先考虑将其转介给运动生理师(不在全科诊所执业,而是在自己的营业场所执业),运动生理师通过评估结果指导患者进行适当的身体活动和体育锻炼。一般来说,全科医生的一次看诊时间为15~20 min,运动生理师的训练单元为45 min。这样,全科医生和运动生理师都各自做了应该做的事情,且提高了工作效率,两者通过转介关系开展协调护理,各自得到政府的补助。将全科医生和运动生理师的利益纳入PARS体系,促进了各参与主体的利益共享和权责共担[21]。第二,健全全民医疗保险制度。澳大利亚是实行全民医疗保险较早的国家之一,在医疗保险方面,一是通过全民医疗保险制度进行基本保障,二是推出私人医保制度为有较强经济能力和特殊需要的人群提供优质服务保障。PARS于2006年被引入医疗保险系统[20],同时医疗保险资助的慢性病管理计划(CDM)也被发布,这使得慢性病患者可以通过就诊的任何专职医疗专业人员(AHP)获得医保补偿,包括运动生理师[27]。第三,建立转诊机构保障制度。澳大利亚政府于2013年设立专门从事转诊的机构(central referral service,CRS)[28],由兼职医生和护士负责协同全科医生对不同类型/病情的患者实施针对性转诊,这一措施既提高了转诊实施效率,又为转诊过程设置了机制保障。综合来看,澳大利亚基于成熟的全科医学体系,以全科医生为"抓手",通过利用全科首诊制度、健全全民医疗保险制度、建立转诊机构保障制度,实现了利益相关者的利益协调和协同治理,为PARS的实施提供了制度保障(图1)。


澳大利亚的卫生系统以全科为核心,全科医生是所有医疗服务的协调者和基本医疗服务的提供者,医院服务、专科服务、协疗服务、社会保健服务等均是围绕全科医生这一医疗"守门人"展开。因此,全科医学人才的教育、培养和发展尤为重要。在澳大利亚的全科医学教育及全科医生职业发展中,通过衔接和关联不同阶段形成了完善的全科医学专业学生展业发展旅程[29]。第一阶段,本科学习。学生通过所在州举行的高考、医学入学资格考试、面试进入大学,前2~3年进行通识教育和全科医学、社区知识等的学习,第4年开始接受不少于9周的全科学习,获得医学学士学位[30]。第二阶段,医院轮转。通过在医院临床科室轮转,学习并掌握临床医学的基本知识和必须技能,通常轮转1年后可获得AHPRA颁发的医生执照[31]。第三阶段,全科医生职业学习。通过3年左右的全科医生职业培训,全面学习全科诊疗的知识并进行医疗实践[32]。第四阶段,获得资质与后续发展。通过由皇家澳大利亚全科医生学会(RACGP)举办的资格考试,正式获得RACGP会员资格。最后,通过约每3年1次的考核,确保全科医生的职业发展和质量保证(CPD/QI),并由全民医疗保险购买其提供的全科诊疗服务[30]。此外,澳大利亚2011年版全科医生课时计划(RACGP Curriculum for Australian General Practice 2011)强调,全科教育需要培养掌握群体健康和全科医学知识的"全科医学之星"[33]。该计划鼓励澳大利亚SDAA、ESSA等机构对运动生理师的培训和支持发挥积极作用,进而系统保证了澳大利亚全科医学人才培养质量和发展的长期性,提供了重要的人才保障(图2)。


注:RACGP=皇家澳大利亚全科医生学会,CPD/QI=职业发展和质量保证。
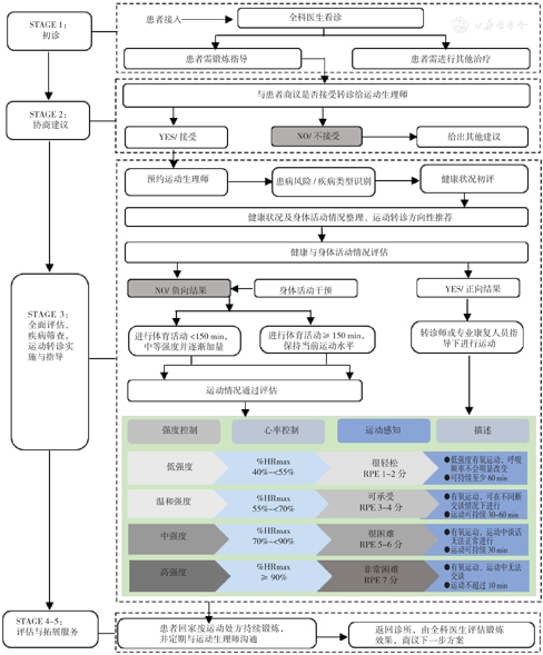
患者旅程(patient journey)是患者就诊过程中经历的环节和步骤,清晰、简洁的旅程设计有助于提高医疗效率和患者体验[34]。澳大利亚的患者就诊旅程设计在转诊服务领域内具有一定借鉴价值[8]。从PARS服务过程来看,患者主要经历5个步骤:(1)全科医生看诊,发现患者有身体锻炼指导的需要,如糖尿病前期或临界糖尿病患者需通过加强锻炼来控制血糖,卒中后患者需通过锻炼来恢复生活功能,患者久坐且不了解适合自身的锻炼策略;(2)全科医生与患者协商是否需要转诊到运动生理师处,如确需转诊,由全科医生为患者做出转诊安排(CRS协助),患者需在一段时间后(通常为3个月)回到全科诊所进行评估;(3)患者与运动生理师联系、预约,到运动生理师处接受锻炼评估、锻炼计划制定(运动处方)、锻炼指导(解释/答疑)等具体服务;(4)患者回到家中,按照运动处方自我锻炼,运动生理师通过邮件/电话与患者保持定期联系,并请患者定期(通常间隔1个月)回到运动生理师处行进一步评估和指导;(5)患者回到全科诊所,由全科医生评估转诊效果,并决定患者是否需继续接受运动生理师的服务(图3)。澳大利亚清晰且科学的转诊流程,使全科医生和运动生理师为患者提供服务的过程中既有分工、又有合作,在分别发挥各自作用的基础上实现了协作,做到了全科诊疗和运动协疗的分担和互动[24]。


注:%HRmax=最大心率的百分比,RPE=主观疲劳量表。
PARS是通过CRS实现的涉及全科医生、运动生理师、患者的多方跨领域协作,需要多方主体互联互通、共同参与。如果全科医学与锻炼生理学的互动只发生在特定疾病群,那么对于全科医生、运动生理师、患者而言,何种疾病最适用PARS是非常有用的信息。澳大利亚一方面通过发挥全科医生的"守门人"作用为患者提供初诊,另一方面通过多个相关部门的网络平台发布相关信息(表1),为PARS各主体提供信息,从而促进全科诊疗与运动协疗的信息互通[22]。

澳大利亚全科诊疗与运动协疗相关部门信息平台及职能梳理
Information platform and functions of departments related to general practice and sports co-treatment in Australia
澳大利亚全科诊疗与运动协疗相关部门信息平台及职能梳理
Information platform and functions of departments related to general practice and sports co-treatment in Australia
| 相关部门 | 网址 | 协助发挥的作用和职能 |
|---|---|---|
| 皇家澳大利亚全科医生学会(RACGP) | www.racgp.org.au | 全科医生考核、培养和发展的支撑机构,向其他利益相关方倡导全科医疗,保障患者安全、提供高质量服务、保障服务协调、提供全科医生奖励等 |
| 卫生和老龄化部(DoHA) | www.health.gov.au | 发布老年人口慢性病数据和相关健康信息,同时提供政策建议,协助管理服务 |
| 澳大利亚卫生执业医师监管机构(AHPRA) | www.ahpra.gov.au | 卫生及其他专科医生的职业资格管理服务,发布相关医疗知识和部分科研成果 |
| 澳大利亚医疗保险地方联盟(AMLA) | www.amlalliance.com.au | 政府资助的医疗保健组织,在医疗领域的全科和协疗中为患者提供保险保障服务 |
| 体育与运动科学协会(ESSA) | www.essa.org.au | 运动专业人员组成的机构之一,具有为运动生理师提供专业知识和学习的能力 |
| 澳大利亚体育委员会(ASC) | www.ausport.gov.au | 主要负责专业运动员的管理,同时可协助开展运动保健领域的部分服务 |
此外,评价是医疗服务的另一个重要环节。WHO于20世纪初期提出,对转诊服务的评价应结合"过程性评价"和"结果性评价"[35]。澳大利亚全科诊疗、运动协疗的评价主体和评价方式相互配合,贯穿PARS服务的整个过程。阶段1和阶段2,主要由全科医生和患者参与并通过过程性定性评价和过程性定量评价相结合的方式确定、商议转诊方向和具体建议;阶段3,主要由运动生理师指导患者进行锻炼,过程性定量评价是此阶段的主要评价方法;阶段4和阶段5,转诊的三方主体均参与,并通过过程性定性评价和过程性定量评价综合确定患者下一步的治疗和保健措施(图4)[24,27]。可见,在全科诊疗与运动协疗服务过程中,多方参与和多评价措施是保证全科诊疗和运动协疗服务效益的重要一环。


医疗体系中的转诊制度架构是决定医疗效率的最重要因素[36]。澳大利亚卫生服务系统的核心思想是建立以全科为核心的医疗体系架构,通过全科医疗的服务和协调,实现医疗服务"有效率"和"有质量"发展。其中,全科诊疗与运动协疗之间的关系就是在全科主导的制度下进行健康促进分担服务的实践。中国现阶段各级医疗机构在分级诊疗中的职责和分工尚不清晰,首诊可在三级医院任意环节进行[37]。中国社会发展的人口老龄化趋势明显,各类慢性病成为居民健康危险因素的风险持续增大[38]。为积极应对国民慢性病危机,构建以全科医疗为核心的诊疗体系、促进全科与协疗协同发挥作用是解决这一社会问题的重要方向。可依托现有医疗接诊架构,创新诊疗机制,进行"全科首诊"和"分流就诊"的机制创新,患者挂号后由全科医生初诊并决定需转诊到哪个专科科室,而非目前初诊时"患者自判病情、自行抉择科室"。这样既能为患者提供便捷化服务,也能提高患者就医效率,同时可以通过医院体系甄别身体活动不足的患者,并为其提供及时的运动促进和健康干预建议,促进全科诊疗与运动协疗的协同治理。
专业人才是体系发展的基本保障,尤其是对于全科医学的发展[39]。先进医疗器械和医疗方法固然重要,但其要真正落地并切实为患者带来利益则主要依靠医疗人员的专业知识和操持水平。澳大利亚在全科医学发展体系中,极为注重全科医学人才的培养和终身化发展规划,同时通过多部门促进运动生理师的培训。中国目前之所以没有这样的"全科诊疗-运动转诊",从服务架构上看主要是"医生没得转",从医院角度看是"几乎没有经过职业化培训的医用运动与健康教练",大多数运动康复医院医生的培养知识体系注重对重大医疗事故和特殊患者的护理(如截肢、瘫痪、术后恢复等),因缺乏身体活动罹患慢性病者则"转诊无门",针对性的科学运动处方无处可得。健全中国全科医学与锻炼生理学人才培养体系,需从人才端提供保障。一方面,应完善全科医学人才培养体系,在其培养规划中加大设置因缺乏运动致病的系统知识,以保证全科医生能够识别"什么病最适合考虑这种转诊方向";另一方面,应加快培养医用运动与健康教练,可通过医学院康复医学、体育保健等相关专业招收具有一定兴趣、潜力或运动经历的人才进行系统培养,系统学习包括骨关节炎、骨质疏松症、肥胖、糖尿病、卒中和其他神经系统疾病、淋巴水肿、疼痛管理、运动损伤后等可接诊疾病的康复训练知识,解决医用运动与健康教练人员缺乏的问题,保障人才供给。
制度体系是医疗服务中的上层建筑,只有基于科学化的制度架构创设医疗服务流程,才能为诊疗、转诊带来高效率,为患者带来好体验[40]。澳大利亚运动转诊的流程体系设置,充分考虑和发挥了其整体医疗服务系统中全科医生的初始功能,并通过阶段1→阶段5的步骤规划,将转诊流程和运动干预的过程纳入整个流程。中国目前转诊服务流程科学化和规范化程度较低,大量由身体活动不足引起的慢性病患者面临"无人转、不知如何转、无处转"的境地[41]。中国和澳大利亚在医疗服务体制上有一定不同,但中国在运动转诊流程体系建设中可以充分借鉴其经验,以全科医生接诊为起点,根据特定疾病类型,设置明晰的转诊服务流程。可以全科诊疗和运动协疗为突破口,探索建立全科医生转诊身体活动不足引发疾病的患者到运动专业人员(医用运动与健康教练)处这一机制,建立运动干预促进的全科诊疗与运动协疗流程体系,后逐渐铺开纳入其他转诊类型,实现"从点到面"、逐步完善。
转诊服务科学、高效开展一方面需要深化不同参与主体对锻炼生理学与全科医学之间互动转介的理解,另一方面需要充分利用信息及技术资源,畅通不同参与主体的了解与认知渠道,同时做好过程性数据采集。分析来看,澳大利亚一方面依托RACGP、DoHA、AHPRA、澳大利亚医疗保险地方联盟(AMLA)、ESSA等官方机构发布全科医生和运动生理师的相关信息,另一方面通过评估架构实现了多主体的协同治理[22,24,27]。中国可充分利用大数据、云计算、人工智能算法发展优势,搭建全科转诊与运动协疗信息平台,利用可穿戴设备等进行运动干预的过程监控和数据采集,并逐步建立转诊信息库,实现"诊—疗—动—存"的一体化信息服务平台。
综上所述,转诊与协疗基于"分工效率最大化"原则,在融合与分割间把握中间状态,通过"分担"实现子系统间有交集但同时保持自身特征,发挥医疗和协疗的最大效能,从而为患者提供更优质的服务[42]。澳大利亚PARS是转诊与协疗的现实案例。随着人口老龄化进程的加快,中国未来面临的健康风险日益加大,探索全科与协疗的分担和互动机制,对中国实现高效率医疗治理具有极大的现实意义,同时也需要广大医疗、公共卫生、运动专业人员及其管理者共同参与,优化多元办医格局。
李利强,吴进,张李强,等.澳大利亚运动转诊对中国全科诊疗与运动协疗分担机制探索的启示[J].中国全科医学,2023,26(19):2311-2317. DOI:10.12114/j.issn.1007-9572.2022.0862.[www.chinagp.net]
LI L Q,WU J,ZHANG L Q,et al. Australian physical activity referral and its implications for the sharing mechanism of general practice and sports co-treatment in China[J]. Chinese General Practice,2023,26(19):2311-2317.
本文无利益冲突。





















